前言
最近除了做好手上的工作外,也需要开始设计一套数据库用来存储实验室的全套数据,可能会涉及多个表的交叉引用,为了更加高效和准确的进行设计,需要用到数据库模型建模工具。这里选择的是开源的PDMan。
简介
PDMan是一款开源免费的数据库模型建模工具,支持Windows,Mac,Linux等操作系统,是PowerDesigner之外,更好的免费的替代方案。他具有颜值高,使用简单的特点。包含数据库建模,灵活自动的自动生成代码模板,自动生成文档等多种开发人员实用的功能。首发博客:https://my.oschina.net/skymozn/blog/2992777
特性
- 永远免费使用(** * 敲黑板,重点* **),目前已经使用MIT协议开源。
- 功能简洁,去除晦涩难懂的设置,化繁为简,实用为上,上手非常容易。
- Windows,Mac,Linux三个平台均可以使用(** 敲黑板,重点 **)。
- 自带参考案例,学习容易。新建一个项目,完全不需要做任何配置。
- 对开发极其友好,可生成各种数据库以及编程语言的模型类。
- 目前系统默认实现了MySQL,Oracle,Java的代码自动生成,并且带注释。其他类型的数据库或语言,只需要添加相应的“数据库”并设置好相应的doT模板就可以了。
- 一键自动生成MarkDown以及HTML格式的数据表结构文档,方便客户交付以及交流。
- 数据库模型版本管理功能,在版本变动之后,可直接生成数据表结构的DDL语句。
- 数据库模型设计直接同步至数据库。
图片预览
启动画面:

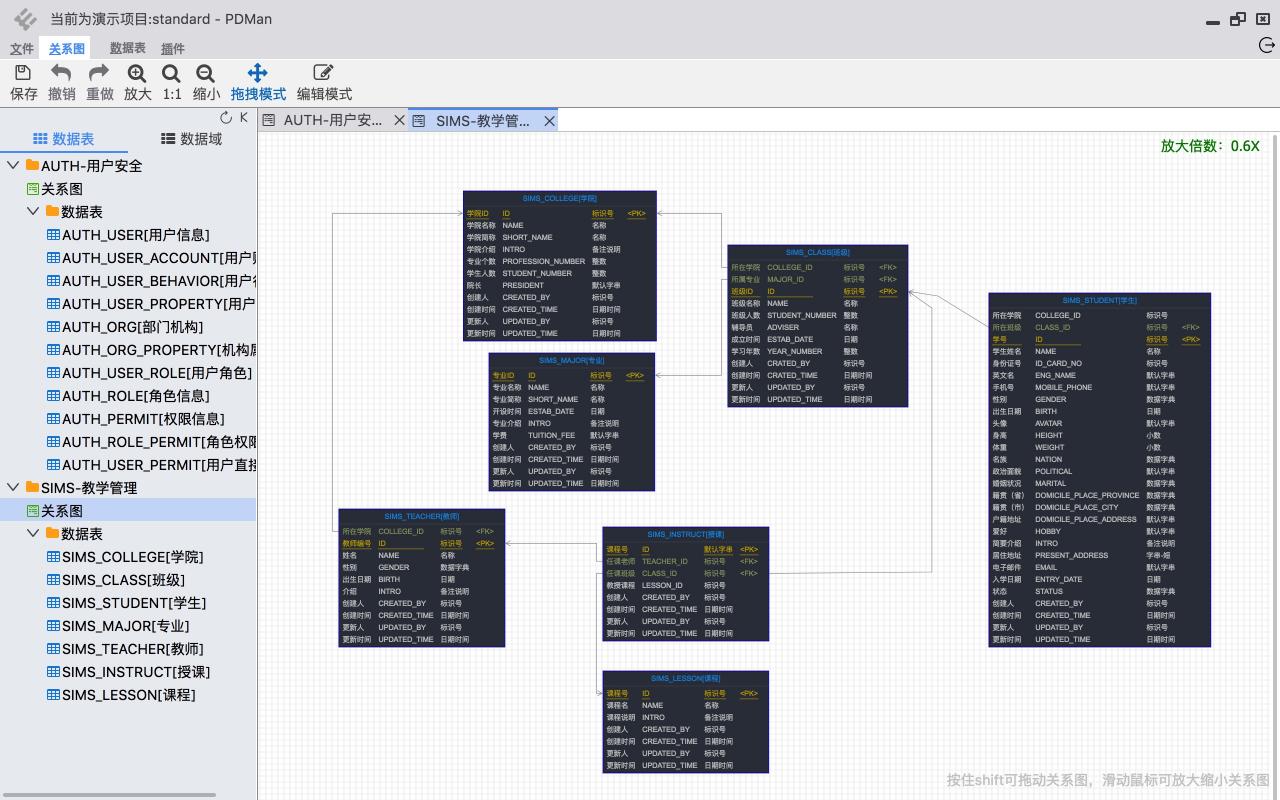
主工作界面:

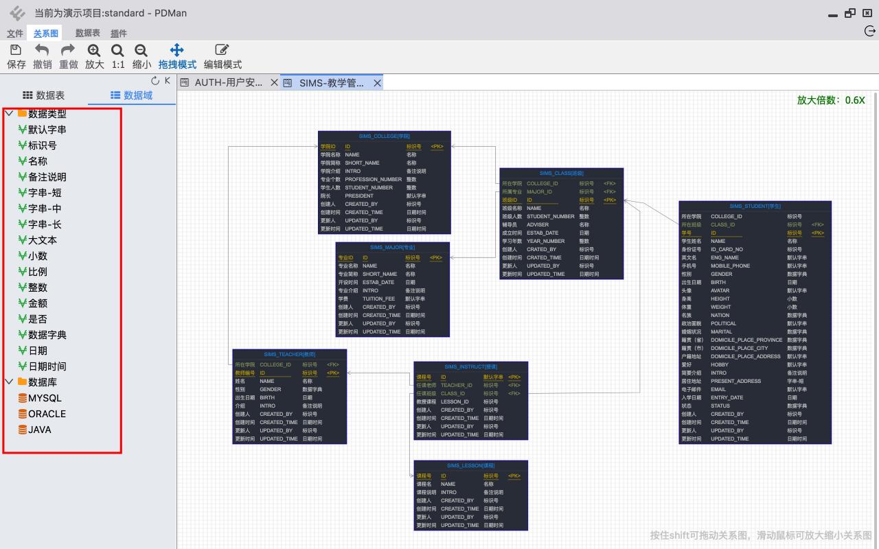
数据类型以及数据域:

字段以及代码:

生成文档:

版本管理:

安装方法
环境配置
由于是使用的NodeJS,因此需要编译对应的环境,这里就用宝塔一键搞定了。
部署源码
root@liujason-CP65R:/# cd /www/wwwroot
root@liujason-CP65R:/www/wwwroot# git clone https://gitee.com/robergroup/pdman
Cloning into 'pdman'...
remote: Enumerating objects: 1023, done.
remote: Counting objects: 100% (1023/1023), done.
remote: Compressing objects: 100% (677/677), done.
remote: Total 1023 (delta 560), reused 648 (delta 314)MiB/s
Receiving objects: 100% (1023/1023), 41.41 MiB | 2.95 MiB/s, done.
Resolving deltas: 100% (560/560), done.
宝塔中用来运行web项目的用户是www,因此记得给这个www操作权限:
root@liujason-CP65R:/www/wwwroot# chown -R www pdman
然后安装项目依赖:
root@liujason-CP65R:/www/wwwroot# cd pdman
root@liujason-CP65R:/www/wwwroot/pdman# ls
bin LICENSE package-lock.json public src
config package.json profile.js README.md
root@liujason-CP65R:/www/wwwroot/pdman# npm install
然后npm run start运行即可。